We’ve adopted four beautiful kids – but I’ve only documented 3 of them on this blog: Preston, Mylie, Lakin. I need to do Norah; in addition to our biological kids, that makes for a big family. Yeah, I know. Crazy. But, we’re happy.
This article explores our experience in the child adoption process – they actual process, time it takes, and what can be done to improve the overall process.
Aside from the obscene amount of money we’ve spent on adopting four kids – none of which I regret – we’ve also spent a lot of time. In fact, all of that time I will never get back. Over my lifetime, I might earn what I’ve spent on adoption, but I’ll never get that time back.
So why did I wait so much and spend so much time – willingly? To answer this let’s review waiting line psychology.
Psychology of Queueing
We know the following are true – think of them as axioms in the psychology of waiting:
- Unoccupied time feels longer than occupied time.
- Process-waits feel longer than in-process waits.
- Anxiety makes waits seem longer.
- Uncertain waits seem longer than known, finite waits.
- Unfair waits are longer than equitable waits.
- The more valuable the service, the longer the customer is willing to wait.
- Solo waits feel longer than group waits.
In the adoption process, the end result is quite valuable – a baby; so, it makes sense that I and my wife were willing to wait so long.
What is Waste? What is Muda?
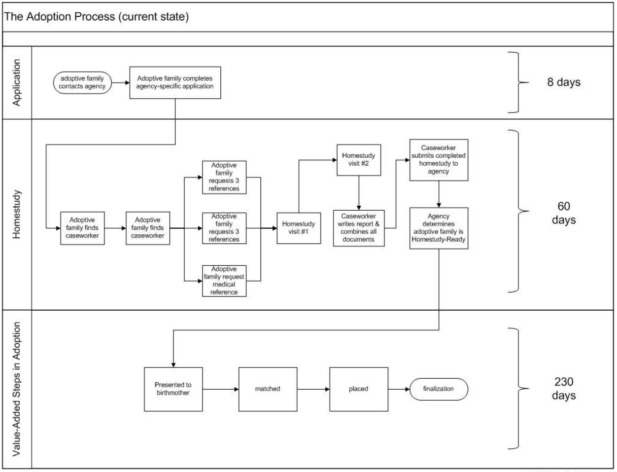
Within the framework of Lean Thinking, all that waiting is a form of waste. In fact, from my perspective, there are only a few steps which I consider value-add:

In quantitative terms, 22% of the process above we could consider waste (68/298 = 22%).
Three Types of Activities
There are 3 types of activities, 2 of which produce waste:
- Steps that definitely create value.
- Steps that create no value, but are necessary given the current state of the system.
- Steps that create no value and can be eliminated.
(2) & (3) naturally create wastes, of which there are 7 types:
- Over-Production: Producing more than is needed, faster than needed or before needed.
- Wait-time: Idle time that occurs when co-dependent events are not synchronized.
- Transportation: Any material movement that does not directly support immediate production.
- Processing: Redundant effort (production or communication) which adds no value to a product or service.
- Inventory: Any supply in excess of process or demand requirements.
- Motion: Any movement of people which does not contribute added value to the product or service.
- Defect: Repair or rework of a product or service to fulfill customer requirements.
Conclusion
We’ve got our kids; the child adoption process is about as pleasant as wisdom teeth removal or a root canal. But, complaining aside, I’m sure grateful to be the dad of all these wonderful kids.
It’s Your Turn
How would you improve the adoption process above? Which steps could you eliminate? Of the value added steps, which comprise roughly 80% of the wait time, how could you reduce all the value added waiting? Should wait time be reduced? What say ye?









Great post, as always! We just linked to it from our blog, Medical Translation Insight.